人工耳蜗术后"云网端"一体化
智能管理与远程康复平台

内耳畸形人工耳蜗植入技术规范化全过程管理体系及智能随访系统
申报单位:首都医科大学附属北京同仁医院
项目负责人:魏兴梅
项目类别:医工结合培育项目
01

行业背景与临床需求

听力损失现状与康复需求

2780万
我国听力损失患者(人)
5万例/年
人工耳蜗年植入量
15-20%
术后弃用率
3-6个月
平均康复周期

传统随访模式的挑战

  • 患者需求难以满足,随访效率低下
  • 优质听力康复资源集中于大型医院,基层患者就医困难
  • 数据分散,缺乏统一管理平台,无法实现数据互联互通

当前行业面临的核心痛点

痛点类别 具体问题 影响
患者分布 患者分布广,随访依从性不足 康复效果难以保证
医疗资源 优质听力康复资源集中于大型医院 基层患者就医困难
数据管理 数据分散,缺乏统一管理平台 无法实现数据互联互通
持续监测 医生难以持续掌握患者康复情况 诊疗决策缺乏数据支撑

内耳畸形(IEM)的特殊挑战

  • 内耳畸形(IEM)是人工耳蜗植入(CI)的难点,术后随访不规范
  • 术后弃用率较高,影响患者生活质量
  • 神经发育异常 → 术后效果变异度大,难以预测康复效果
  • 缺乏针对性的规范化管理流程和智能随访系统
02

项目目标与解决方案

项目总体目标与具体目标

总体目标:建立IEM患者CI技术规范化全过程管理体系及智能随访系统,面向全国推广

具体目标

  • 患者全流程数据管理 - 建立IEM患者CI登记系统
  • 规范化管理标准 - 制定规范化全过程管理标准,提升诊疗同质化水平
  • 智能随访系统 - 开发智能术后随访系统,实现数据驱动的AI辅助决策
  • 远程医疗服务 - 探索远程医疗模式(远程会诊、远程调机),覆盖全国

"云网端"一体化解决方案架构

模块 1
专病数据库
多源数据融合
模块 2
云端数据平台
云计算、大数据
模块 3
医生端系统
临床决策支持
模块 4
患者端应用
移动医疗、用户体验
模块 5
AI智能分析
机器学习、预测模型

现有方案 vs 本项目

对比维度 传统人工随访 本项目智能平台
随访方式 门诊复查、电话随访 移动端自主上报 + AI辅助分析
数据管理 分散在各医院,缺乏统一标准 云端统一存储,标准化数据结构
决策支持 依赖医生个人经验 AI模型提供个性化调机建议
医疗可及性 优质资源集中于大城市 远程医疗覆盖基层患者
康复效果 弃用率15-20%,效果难预测 目标降低弃用率至5-7%
03

技术路线与系统架构

三年实施计划与技术路线

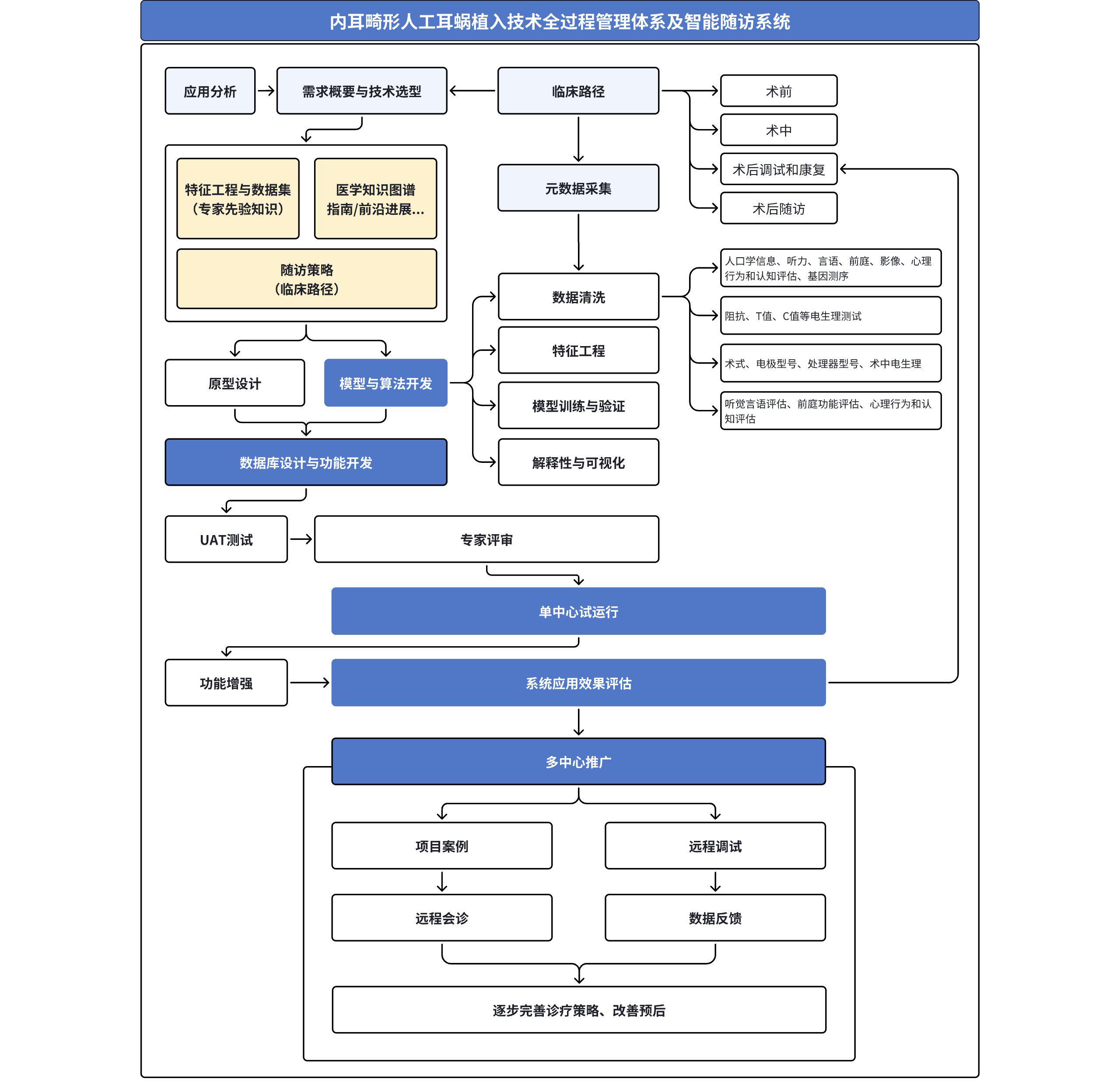
技术路线图

从需求分析到临床推广的完整闭环,8个关键阶段,3年实施计划

"云-网-端"一体化系统架构

系统架构图

四层架构设计:终端交互层、应用服务层、核心能力层、数据基础层

人机协作模式

智能人机协作模式

  • 模式1: AI辅助参考
    人类主导,AI辅助初稿
  • 模式2: AI自主执行
    AI自主,人类监督异常
  • 适用场景:复诊管理、会诊管理、标准化流程任务
04

AI核心技术与功能模块

RAG检索增强生成架构

RAG架构

私域数据 → 向量数据库 → 语义检索 → 大模型生成,精准医疗问答

传统问答
准确率: 65-75%
响应时间: 2-4小时
RAG增强
准确率: 92-95%
响应时间: 实时

联邦学习分布式架构

联邦学习架构

多中心协同训练,数据保留本地,隐私保护,分布式预测

单中心训练
样本量: 500-1000例
泛化能力: 有限
联邦学习
样本量: 5000+例
泛化能力: 显著提升

AI模型训练与优化流程

模型训练流程

8步骤临床数据驱动训练:数据收集 → 预处理 → 特征选择 → 训练 → 评估 → 优化 → 部署

技术赋能临床

关键落地方向

效果验证
落地推广
智能调机
远程优化

五大核心功能模块

模块 1
患者全流程
数据管理
基本信息、影像资料
模块 2
智能随访
系统
随访提醒、康复跟踪
模块 3
远程康复
训练
康复课程、效果评估
模块 4
远程医疗
与咨询
远程会诊、远程调机
模块 5
临床决策
支持
诊断辅助、风险预警

四大AI应用场景

应用场景 核心技术 应用价值
听觉康复效果预测 深度学习预测模型 提前预判康复效果,制定个性化方案
个体化康复训练推荐 推荐算法、知识图谱 智能推荐最适合的康复训练内容
智能随访管理 自然语言处理、机器学习 自动化随访,提高患者依从性
风险预警与辅助决策 异常检测、决策树算法 及时发现风险,辅助医生决策
05

项目创新与预期成果

三大核心创新点

技术创新
AI驱动的
康复预测模型
联邦学习 + RAG架构
模式创新
线上线下融合
康复服务模式
远程医疗 + 智能随访
场景创新
远程康复与
数字化患者管理
云网端一体化

社会价值

  • 提高IEM患者术后效果和生活质量
  • 降低术后弃用率,推动分级诊疗政策落地
  • 实现专病数据互联互通,促进优质医疗资源下沉基层

项目产出与预期效果

项目目标
10家医院
5000名患者
IEM患者CI登记系统
规范化管理标准
智能随访系统
覆盖全国
3年推广
临床产出
患者病例登记系统
规范化管理体系
智能随访系统
标准化 + 智能化
预期效果
提高术后效果
弃用率降至5-7%
67%降低
远程医疗服务
可量化目标

感谢聆听

申报单位:首都医科大学附属北京同仁医院
项目负责人:魏兴梅
01 / 24